MySQL 강좌 : 제 2강 - 데이터베이스
MySQL Workbench

MySQL Workbench에서 MySQL Command Line을 입력해 데이터베이스를 제어해보도록 하겠습니다.
MySQL Connections의 root 계정으로 접속하면 위와 같은 형태가 나타나게 됩니다.
데이터베이스 생성

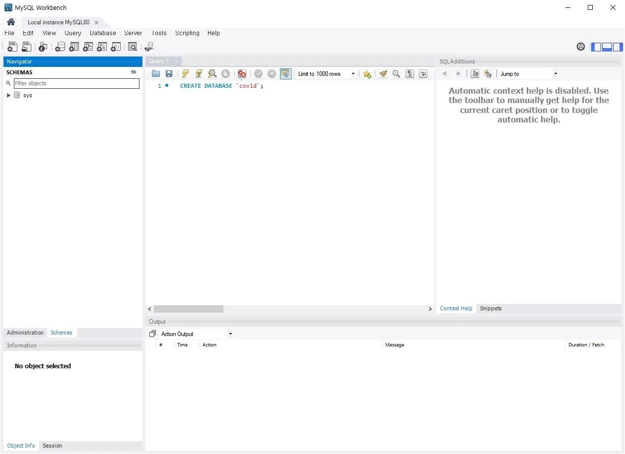
CREATE DATABASE `covid`;데이터베이스를 생성하는 방법은 CREATE DATABASE `{데이터베이스의 이름}`;의 구조로 명령어를 실행합니다.
covid라는 이름을 갖는 데이터베이스 생성합니다.
해당 SQL 구문을 쿼리(Query) 창에 입력합니다.

입력을 완료했다면, 상단의 메뉴바에서 번개(Execute) 모양을 눌러 쿼리를 실행시킵니다.
하단의 출력(Action Ouput) 창에서 쿼리에 대한 실행 결과를 확인할 수 있습니다.
쿼리 실행 방법은 위와 같은 방법을 통해 이뤄집니다.
또한, Ctrl + Enter 단축키로도 실행이 가능합니다.

좌측 사이드 탭의 스키마(SCEHMAS) 탭에서 현재 데이터베이스 목록을 확인할 수 있습니다.
데이터베이스를 추가하는 경우, 새로고침 버튼을 클릭하여 covid 테이블을 확인합니다.
데이터베이스 조회

SHOW DATABASES;이번에는 쿼리를 통해 데이터베이스 목록을 조회해보도록 하겠습니다.
SHOW DATABASES;로 현재 접속한 계정이 조회할 수 있는 데이터베이스 목록을 조회합니다.
권한에 따라, 좌측에 보여지는 데이터베이스보다 더 많은 데이터베이스를 확인할 수 있습니다.
데이터베이스 변경

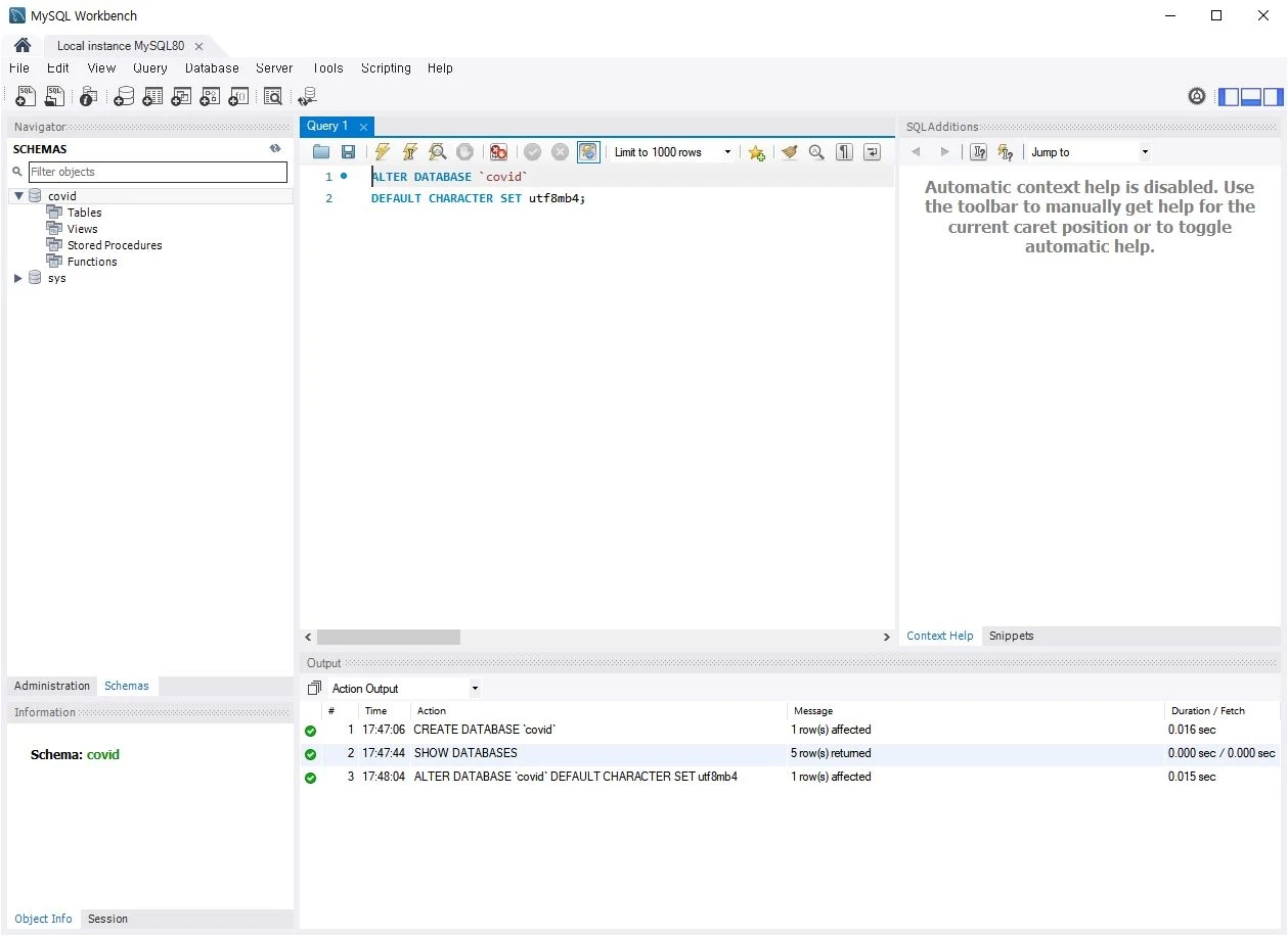
ALTER DATABASE `covid`
DEFAULT CHARACTER SET utf8mb4;이번에는 covid 데이터베이스의 문자 셋(character set) 인코딩 방식을 변경해보도록 하겠습니다.
데이터베이스를 변경하는 방법으로는 ALTER 구문을 활용해 변경합니다.
ALTER DATABASE `{데이터베이스의 이름}` {옵션};의 구조로 명령어를 실행합니다.
문자 셋을 변경할 예정이므로 옵션에 CHARACTER SET utf8mb4로 작성합니다.
- Tip :
utf8mb4는 확장된 문자를 지원하기 위해 4 바이트까지 저장할 수 있는 인코딩 방식입니다. - Tip :
이모지(Emoji)문자열은 4 바이트이므로, 해당 인코딩 방식에서는 이모지를 저장하고 불러올 수 있습니다.
데이터베이스 삭제

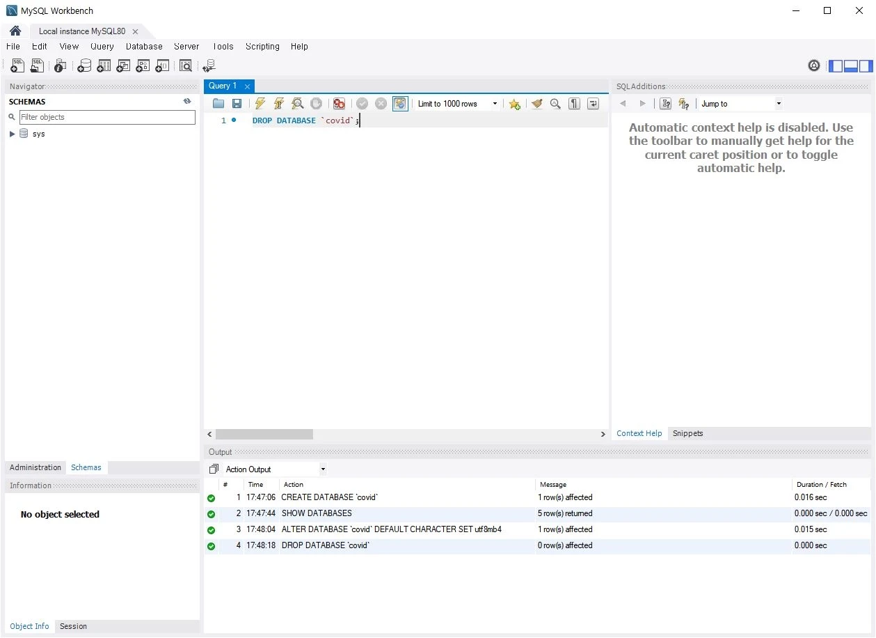
DROP DATABASE `covid`;데이터베이스 삭제는 DROP DATABASE `{데이터베이스의 이름}`;의 구조로 명령어를 실행합니다.
데이터베이스를 삭제할 경우, 해당 데이터베이스에 포함된 테이블까지 삭제됩니다.
데이터베이스를 삭제하는 경우, 좌측의 탭을 새로고침하지 않아도 확인할 수 있습니다.
공유하기
Kakao
Naver
Twitter
LinkedIn
Facebook
댓글 남기기